QuimaRAT QuimaRAT
  • Features
  • Modules
  • Screenshots
  • Video
  • Pricing
  • Scan Results
  • FAQ
  • Contact

Screenshots

Explore the QuimaRAT interface — Server Dashboard, Client Builder, Modules, and more.

26 Screenshots
Account Login

Auth

Account Login

Secure authentication screen with Username/Password login, Remember Me option, and License Key registration

Register & Activate

Auth

Register & Activate

License Key activation with account creation — Hardware ID binding, Terms of Service agreement, one-click registration

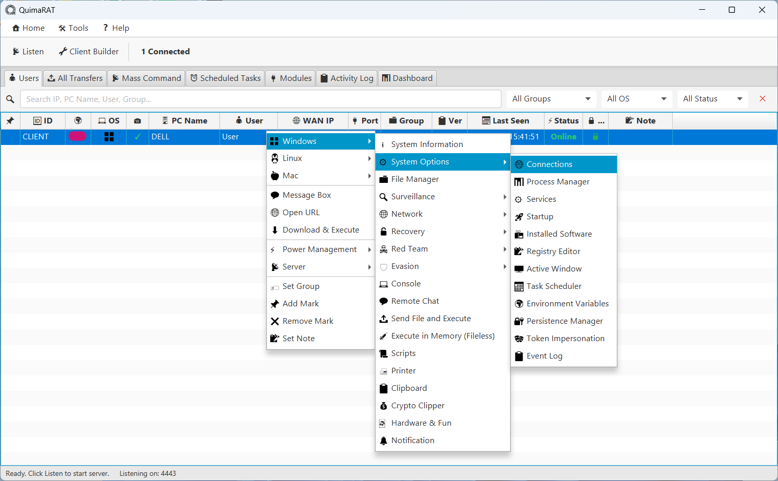
Users Panel & Context Menu

Server

Users Panel & Context Menu

Connected clients table with right-click actions — Windows, Linux, Mac modules, Power Management, and more

All Transfers

Server

All Transfers

Real-time file transfer tracking with status, progress, and size monitoring

Mass Command

Server

Mass Command

Execute commands across all connected clients with target & OS filtering, save templates

Scheduled Tasks

Server

Scheduled Tasks

Schedule recurring or one-time commands with status, next/last run tracking

Modules Manager

Server

Modules Manager

70 Windows, 44 Linux, 44 macOS modules — Surveillance, Access, System, Network, and more

Dashboard Overview

Server

Dashboard Overview

Real-time stats — Connected Clients, Server Uptime, Bandwidth, OS Distribution, Client Overview

Activity Log

Server

Activity Log

Detailed connection, disconnection events with timestamps, searchable and exportable

Windows Modules Overview

Modules

Windows Modules Overview

18 module categories — System Info, File Manager, Surveillance, Network, Recovery, Red Team, Evasion, Console, and more

System Options Modules

Modules

System Options Modules

Connections, Process Manager, Services, Startup, Registry Editor, Task Scheduler, Persistence Manager, Token Impersonation

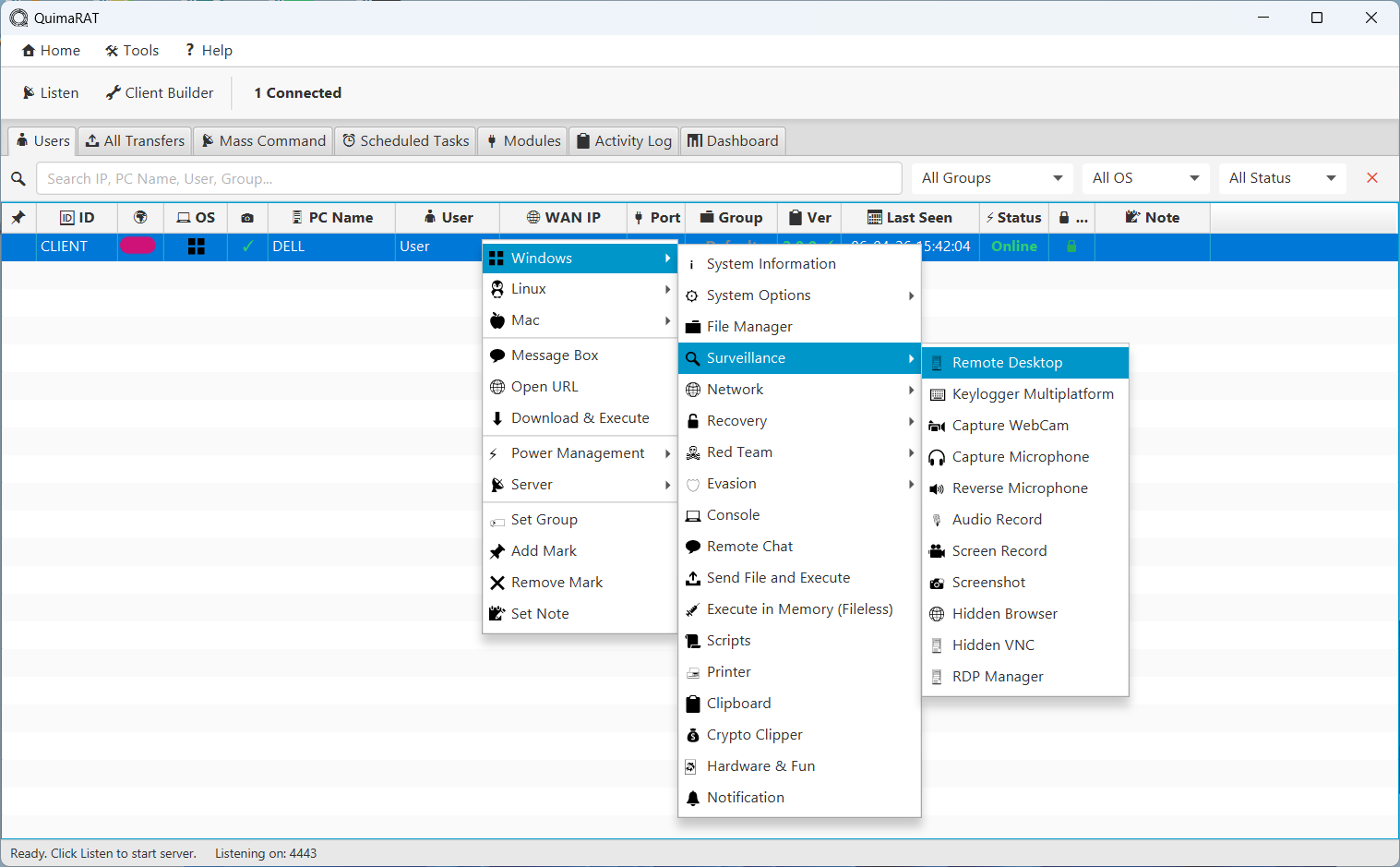
Surveillance Modules

Modules

Surveillance Modules

Remote Desktop, Keylogger, WebCam, Microphone, Screen Record, Screenshot, Hidden Browser, Hidden VNC, RDP Manager

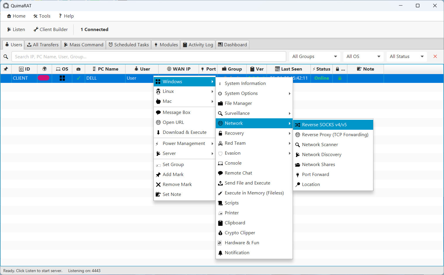
Network Modules

Modules

Network Modules

Reverse SOCKS v4/v5, Reverse Proxy, Network Scanner, Network Discovery, Network Shares, Port Forward, Location

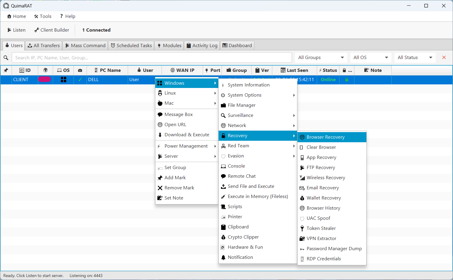
Recovery Modules

Modules

Recovery Modules

Browser, App, FTP, Wireless, Email, Wallet Recovery — Token Stealer, VPN Extractor, Password Manager Dump, RDP Credentials

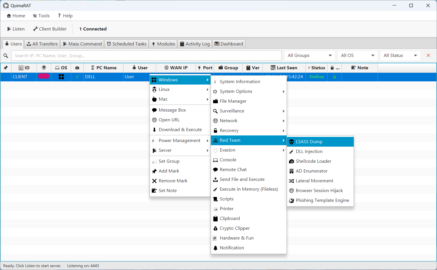
Red Team Modules

Modules

Red Team Modules

LSASS Dump, DLL Injection, Shellcode Loader, AD Enumerator, Lateral Movement, Browser Session Hijack, Phishing Engine

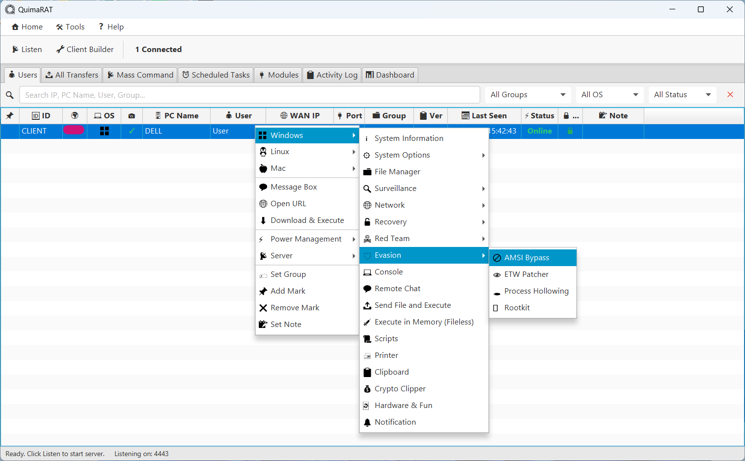
Evasion Modules

Modules

Evasion Modules

AMSI Bypass, ETW Patcher, Process Hollowing, Rootkit — Advanced defense evasion techniques

Listen Port — Ports

Network

Listen Port — Ports

Manage listening ports with SSL/TLS toggle, supports multiple protocols simultaneously

Listen Port — TLS/SSL

Network

Listen Port — TLS/SSL

Self-signed certificate generation, custom keystore loading (JKS/P12) for encrypted connections

Builder — Profile

Builder

Builder — Profile

Save and manage multiple build profiles with platform tabs (Windows, macOS, Linux, All)

Builder — Connection

Builder

Builder — Connection

Multi-server DNS/IP configuration with TCP, SSL, HTTPS, WebSocket transports & Pastebin fallback

Builder — Startup & Persistence

Builder

Builder — Startup & Persistence

Registry, Schtask, Startup Folder persistence — Manifest Headers, Anti-VM/Sandbox detection

Builder — Compile Options

Builder

Builder — Compile Options

Polymorphic Build, Junk Classes, ProGuard Obfuscation, String Encryption (XOR), Binder

Windows Output Formats

Builder

Windows Output Formats

JAR, EXE (Native), BAT (Batch), VBS (Hidden), NATIVEBAT, NATIVEVBS — no Java required options

macOS Output Formats

Builder

macOS Output Formats

JAR, COMMAND (.command), APP (.app.zip), NATIVEAPP — macOS native app bundle support

Linux Output Formats

Builder

Linux Output Formats

JAR, SH (.sh), DESKTOP (tar.gz), NATIVESH — Shell + Auto-JRE for no-Java-required deployment

All Platforms Build

Builder

All Platforms Build

Universal cross-platform JAR output — single build for Windows, macOS, and Linux

QuimaRAT QuimaRAT

Advanced Remote Administration Tool

Home Screenshots Pricing Scan Results FAQ Terms of Service Privacy Policy Contact

© 2026 QuimaRAT. All rights reserved.